
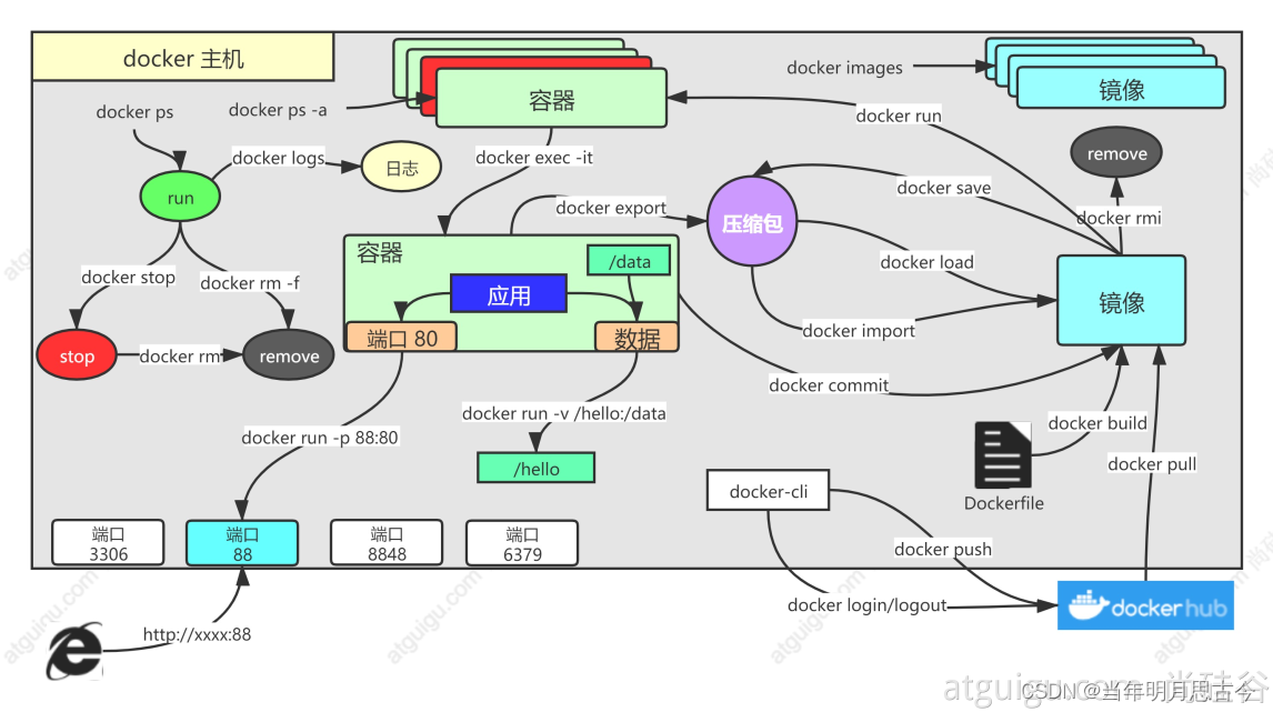
- 找镜像
去docker hub,找到nginx镜像
镜像名:版本名(标签)
docker pull nginx #下载最新版
docker pull nginx:1.20.1 #下载指定版
docker pull redis #下载最新
docker pull redis:6.2.4 #下载指定版
## 下载来的镜像都在本地
docker images #查看所有镜像
- 启动容器
启动nginx应用容器,并映射88端口,测试的访问
docker run [OPTIONS] IMAGE [COMMAND] [ARG...]
【docker run 设置项 镜像名 】 镜像启动运行的命令(镜像里面默认有的,一般不会写)
# -d:后台运行
# --restart=always: 开机自启
docker run --name=mynginx -d --restart=always -p 88:80 nginx
# 查看正在运行的容器
docker ps
# 查看所有
docker ps -a
# 删除停止的容器
docker rm 容器id/名字
docker rm -f mynginx #强制删除正在运行中的
#停止容器
docker stop 容器id/名字
#再次启动
docker start 容器id/名字
- 修改容器内容
进容器内部
# 进入容器内部的系统,修改容器内容
docker exec -it 容器id /bin/bash
挂载数据到外部修改
docker run --name=mynginx \
-d --restart=always \
-p 88:80 -v /data/html:/usr/share/nginx/html:ro \
nginx
# 修改页面只需要去 主机的 /data/html
- 部署中间件
部署一个redis
docker run [OPTIONS] IMAGE [COMMAND] [ARG...]
#redis使用自定义配置文件启动
docker run -v /data/redis/redis.conf:/etc/redis/redis.conf \
-v /data/redis/data:/data \
-d --name myredis \
-p 6379:6379 \
redis:latest redis-server /etc/redis/redis.conf
部署一个nginx
# docker 经常修改nginx配置文件
docker run -d -p 80:80 \
-v /data/html:/usr/share/nginx/html:ro \
-v /data/conf/nginx.conf:/etc/nginx/nginx.conf \
--name mynginx-02 \
nginx
- 补充
#排错
docker logs 容器名/id
#把容器指定位置的东西复制出来
docker cp 5eff66eec7e1:/etc/nginx/nginx.conf /data/conf/nginx.conf
#把外面的内容复制到容器里面
docker cp /data/conf/nginx.conf 5eff66eec7e1:/etc/nginx/nginx.conf
本文介绍了如何从DockerHub下载和管理nginx和redis镜像,包括不同版本的下载,启动容器并设置重启选项,挂载数据卷,以及部署中间件如Redis和Nginx。还提供了排错和文件复制的方法。

780

被折叠的 条评论
为什么被折叠?



